martedì 17 aprile 2012
venerdì 6 aprile 2012
rimuovere il virus per Mac - Flashback
Posted by
Michele Balzano
Si avete letto bene il titolo del post...
VIRUS PER MAC
VIRUS PER MAC
La falla è situala nel client Java 1.60.0_29 e permette ad una applet di eseguire codice arbitrario anche al di fuori della sandbox Java; ciò si traduce nella possibilità per la nuova versione del malware di installarsi nel sistema anche senza richiedere alcuna convalida da parte dell’utente.
Una volta preso possesso di una macchina Mac, Flashback è in grado di carpire informazioni dal sistema e di inviare i dati ad un server remoto, ponendo così le basi per una sottrazione indebita di dati, che nel caso di macchine collegate alla rete aziendale, possono essere particolarmente sensibili. Nonostante l’ampio spettro di macchine infette, ben il 57% dei sistemi compromessi sembrano comunque risiedere – secondo F-Secure – all’interno degli Stati Uniti, relegando la percentuale di pericolo per l’Italia ad un contenuto 0,3%.
Nell’impossibilità di compiere l’aggiornamento rilasciato da Apple, è consigliabile disabilitare il motore Java delle macchine potenzialmente vulnerabili. Se la vulnerabilità fosse già stata scoperta dal malware, F-Secure suggerisce le operazioni per "Guarire il Mac" :
- lanciare la seguente riga di comando “defaults read /Applications/Safari.app/Contents/Info LSEnvironment”
- Annotare i codici DYLD_INSERT_LIBRARIES e cliccare su invio
- Nel caso si riceva un messaggio tipo “The domain/default pair of (/Applications/Safari.app/Contents/Info, LSEnvironment) does not exist” allora il pc è integro
- Se il malware viene trovato, invece, bisogna scrivere “grep -a -o ‘__ldpath__[ -~]*’ %percorso_del_punto_2% ”
- Annotarsi il valore che compare accanto a “__ldpath__”
- A questo punto eseguire i comandi “sudo defaults delete /Applications/Safari.app/Contents/Info LSEnvironment” e “sudo chmod 644 /Applications/Safari.app/Contents/Info.plist”
- Cancellare i file trovati nel punto 2 e 5
- Ora eseguire il comando “defaults read ~/.MacOSX/environment DYLD_INSERT_LIBRARIES”
- Se si riceve un messaggio tipo “The domain/default pair of (/Users/joe/.MacOSX/environment, DYLD_INSERT_LIBRARIES) does not exist” il trojan è stato correttamente rimosso.
- In caso contrario bisogna eseguire di nuovo il comando “grep -a -o ‘__ldpath__[ -~]*’ %percorso_del_punto 4% “
- Prendere nota dei valori ottenuti
- Eseguire i comandi “defaults delete ~/.MacOSX/environment DYLD_INSERT_LIBRARIES” e “launchctl unsetenv DYLD_INSERT_LIBRARIES”
- Ora cancellare i file indicati nei punti precedenti.
Arrivederci al prossimo articolo
Michele Balzano

mercoledì 4 aprile 2012
Nascondere documenti e informazioni in una immagine formato JPG
Posted by
Michele Balzano
Salve a tutti, in questo tutorial vi dirò come nascondere dei documenti, delle informazioni in una immagine in formato "jpg". Qualche tempo fa alcuni giornalisti Americani affermarono che i terroristi scambiavano le loro informazioni nelle aste di Ebay, nascondendole nelle immagini jpg.
Per tutti i curiosi ecco come fare. Bisogna avere come software "winRar" e naturalmente una immagine jpg che potete creare in un attimo con Paint. Iniziamo con inserire il documento da nascondere in un archivio rar.
Apriamo il prompt dei comadi con Start--> esegui e digitando cmd.
Apriamo il prompt dei comadi con Start--> esegui e digitando cmd.
![]()
Nella schermata dei prompt diamo questo semplice comando: ![]()
copy /b “c:\nome_file.jpg” + “c:\nome_file.rar” “c:\nuovo_file.jpg”
Quindi se ad esempio l'archivo da nascondere e la img che dovrà portare il file, si trovano
in c:\ digiteremo:
copy /b “c:\nome_file.jpg” + “c:\nome_file.rar” “c:\nuovo_file.jpg”
vedremo cosi che in c:\ verrà creato il file
nuovo_file.jpg che potrà essere visualizzato normalmente come qualsiasi altra immagine.
Per visualizzare nuovamente il file nascosto vi basterà rinominarlo da jpg in rar, e vedremo comparire il nostro file in formato rar, dezippiamo ed estraiamo cosi il contenuto nascosto.
Arrivederci al prossimo articolo
Michele Balzano
martedì 3 aprile 2012
virus guardia di finanza eliminazione definitiva
Posted by
Michele Balzano
Ho ricevuto diverse segnalazioni relativamente al mio articolo dove descrivevo come eliminare il Virus "Guardia di Finanza"/"Polizia di Stato" in cui mi segnalate l'inefficienza della procedura. Ho verificato io stesso ed effettivamente in alcuni casi non ha funzionato.
Di seguito vi descrivo la procedura :
Scaricate AVIRA RESCUE DISK create il cd-live di kaspersky. Avviate con il CD inserito, ma invece di eseguire lo scan, lanciate sul desktop l'editor di registro, quindi controllare nelle seguenti voci : (Fig.1)
C:\windows\system32 che inizia con o. _______.exe
cambiate l'estensione da .exe a .BAM salvate. (Fig.3)
Riavviate il PC.
Arrivederci al prossimo Articolo
Michele Balzano
Ho quindi sviluppato una nuova procedura che ha risolto positivamente su tutti i sistemi dove non aveva funzionato la prima procedura.
Di seguito vi descrivo la procedura :
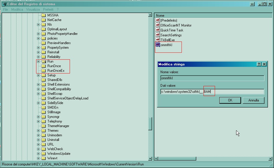
Scaricate AVIRA RESCUE DISK create il cd-live di kaspersky. Avviate con il CD inserito, ma invece di eseguire lo scan, lanciate sul desktop l'editor di registro, quindi controllare nelle seguenti voci : (Fig.1)
HKEY_LOCAL_MACHINE\SOFTWARE\Microsoft\Windows\CurrentVersion\Run
HKEY_LOCAL_MACHINE\SOFTWARE\Microsoft\Windows\CurrentVersion\RunOnce
HKEY_LOCAL_MACHINE\SOFTWARE\Microsoft\Windows\CurrentVersion\RunEx
![]() |
| Fig.1 |
dovreste trovare un file posto in (Fig.2)
C:\windows\system32 che inizia con o. _______.exe
![]() |
Fig.2
|
![]() |
| Fig.3 |
Riavviate il PC.
Arrivederci al prossimo Articolo
Michele Balzano

Iscriviti a:
Commenti (Atom)
Post più popolari
-
Si sta sempre più diffondendo un malware che blocca il computer con una schermata che utilizza i loghi della Guardia di Finanza o della Poli...
-
Oggi vi parlerò di un nuovo modo che ho sperimentato per eliminare dal vostro computer tutte le varianti del virus POLIZIA DI STATO-GUARDIA ...
-
Molte persone mi chiedono informazioni relativamente a come windows conserva le password delle più diffuse applicazioni. In questo post cer...
-
Ogni volta che sul computer accettate di memorizzare una password per accellerare il login successivo, il computer memorizza in un area (Reg...
-
Ciao Ragazzi, Oggi vi spiego come trovare le password di tutti gli utenti che accedono ad un computer Windows XP o Windows Vista compresa...
-
Come sapete iTune s consente di creare il backup delle impostazioni e di altre informazioni memorizzate sull' iPhone e sull'iPod t...
-
Stavo conducendo uno studio relativamente al criterio del conteggio delle di visualizzazioni dei video di YouTube. Pertanto ho scritto un pi...
-
Con questo Post-Elenco vorrei riallacciarmi al mio articolo sui GoogleDork . Segnalandovi quella che io considero l’Hit Parade del Google ...
-
Esistono solo due modi per sapere la password di Facebook: 1°) Farsela dire dal proprietario dell’account. Magari facendo un po...
-
Ecco un efficace sistema per eliminare il famoso file index.dat , eludendo la protezione di Windows e soprattutto senza dover installare...

Questo opera è distribuita con licenza Creative Commons Attribuzione - Non commerciale - Non opere derivate 2.5 Italia.







